Программирование встроенного SLC контроллера. Danfoss FC-051
Используя встроенный контроллер преобразователя частоты Danfoss, появляется возможность осуществлять дополнительные технологические решения: задействовать компараторы, таймеры, счетчики и т.д.
Удобнее и нагляднее осуществлять программирование при помощи программного обеспечения МСТ10.

Запускаем программу и создаем новый проект. Далее в открывшемся проекте добавляем привод FC-051 VLT Micro Drive. Выбираем серию, мощность, напряжение.

Переходим в наш виртуальный преобразователь частоты во вкладку Smart Logic.

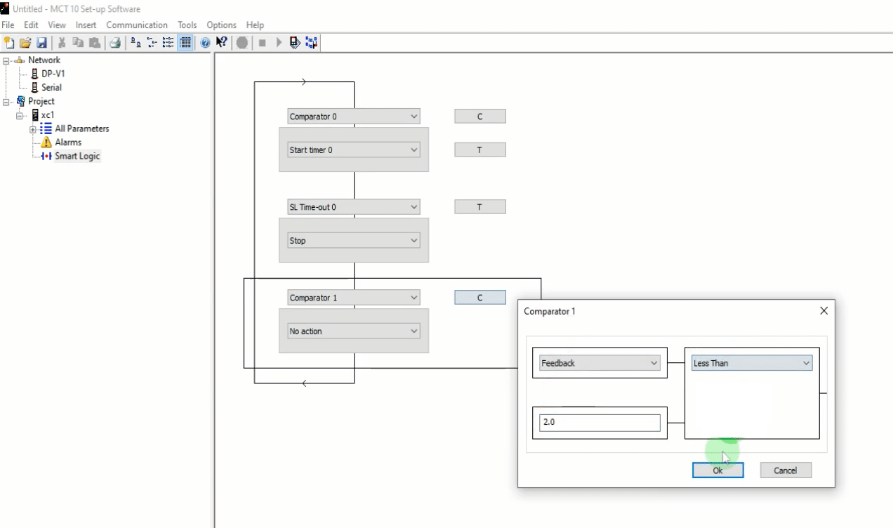
Программирование встроенного контроллера покажем на примере следующей программы. К частотному преобразователю подключен датчик давления. Уставка задана в 10 бар. Инвертор будет разгоняться до 50 Гц, и давление будет расти.
Добавляем элемент компаратор 0. Он будет сравнить текущее значение обратной связи (давление) с заданными нами 10. Как только давление достигнет 10 бар, включится таймер с задержкой 10 сек.

По истечении 10 сек, частотный преобразователь остановится.

Компаратору 1 указываем, что условием пробуждения будет давление равное 2 бара. Включится таймер 1.

По истечении 10 секунд привод снова разгонится.

Цикл будет повторяться в автоматическом режиме.

Далее следует настроить остальные параметры частотного преобразователя, задать настройки связи, и загрузить проект в частотный преобразователь. Как осуществить связь преобразователя частоты при помощи ПО МСТ10 читайте здесь